
agent@playground~$ whoami
un0.ai
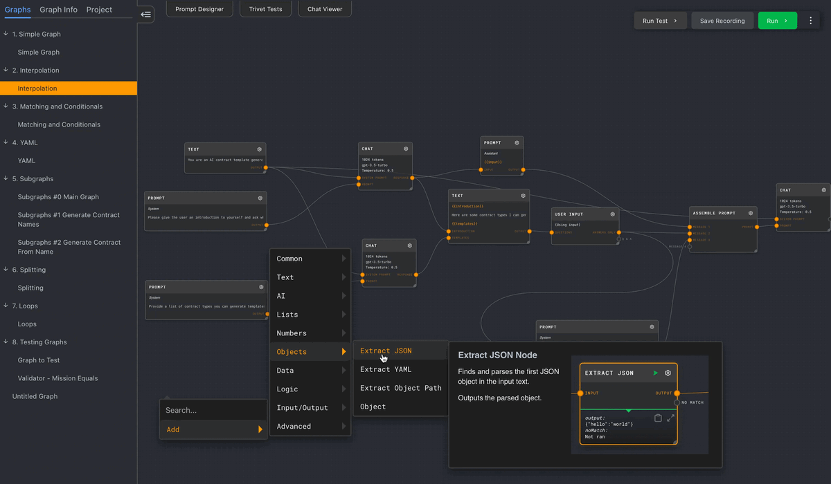
MLOps platform for data pipelines, model fine-tuning, agentic tooling, and observability.
AI CI/CD delivered in a scalable and secure manner.
[ tool studio | dashboard ]


un0.ai
MLOps platform for data pipelines, model fine-tuning, agentic tooling, and observability.
AI CI/CD delivered in a scalable and secure manner.
[ tool studio | dashboard ]
